- Principe général
- Données de départ
- Premier traitement : Traitement de calcul des besoins bruts (TCBB)
- Résultat du calcul des besoins bruts
- Deuxième traitement : Traitement de calcul des niveaux (TNIV)
- Résultat du calcul des niveaux
- Troisième traitement : Traitement de calcul des besoins nets (TCBN)
- Troisième traitement (bis) : Traitement de calcul des besoins nets basé sur les détails de réservations (TCBNDR)
- Comment retrouver la quantité de stock ?
- Résultat du calcul des besoins nets
- Quatrième traitement : Traitement d'alimentation de la consultation des besoins (TBSN)
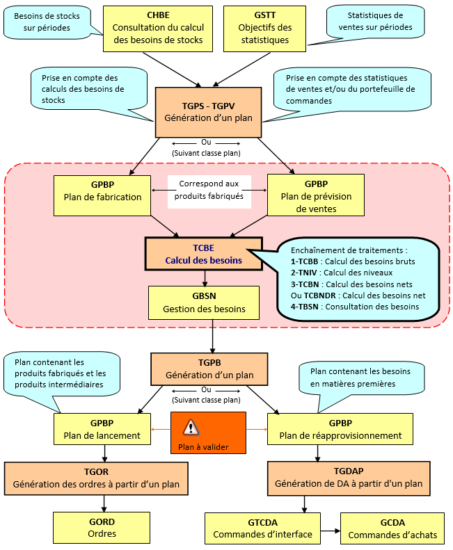
Principe général
Ensemble de traitements qui utilisent les nomenclatures, l'état des stocks, les plans de fabrication (ou PDP) et plans de prévision de ventes (ou PIC) pour calculer les besoins en matières, ressources et produits intermédiaires.
Ces traitements peuvent être lancés via le mnémonique TCBE (enchaînement des 4 traitements nécessaires au calcul)
Représentation du flux des besoins, avec le calcul des besoins comme point central :

Données de départ
Les données décrites ci-dessous serviront à expliquer les différents traitements du calcul des besoins.
Les formules utilisées dans les plans de fabrication et de prévision de ventes.
Formule du PF001 :

Le délai total de la formule est de 5 jours.
Formule du PF002 :

Le délai total de la formule est de 4 jours.
Plan de fabrication PFAB :

Plan de prévision de vente PREV :
Les lignes de plans seront identiques pour ne pas compliquer l'exemple.
Autres prérequis pour l'exemple :
- tout est géré avec un palier proportionnel ;
- le type de période "M" est mensuel ;
- Aucun calendrier n'est géré, on considère des semaines 7 jours sur 7 et 24 heures sur 24.
Premier traitement : Traitement de calcul des besoins bruts (TCBB)
Le calcul des besoins bruts est lancé depuis un plan de fabrication ou un plan de prévision de ventes. Ce calcul ne prend pas en compte les stocks. Il permet de générer toutes les lignes de besoins en matières, ressources et produits intermédiaires nécessaires à la fabrication du produit leader (celui de la ligne de plan). Il positionne également les périodes sur lesquelles ces besoins sont nécessaires.
Ce traitement prend en compte certains paramètres de la classe de plans (GNPB) :
- "Calcul mono-niveau" (inactif dans l'exemple) ;
- "Initialisation du besoin par plan" (actif dans l'exemple) ;
- "Besoins réalisable en" (positionné à "Date logique" dans l'exemple) ;
- "Prise en compte du taux de perte" (inactif dans l'exemple).
Attention, seules les lignes de formules avec un mode de production (GMOP) dont l'option "Génération des besoins" est active sont prises en compte.
De plus, lorsque la valeur testée 1 du paramètre AUTQAL occurrence MAJQAWQP est positionnée à "O" et que le risque industriel de la classe de plans est actif, alors les besoins sont ordonnés dans le temps en tenant compte :
- du calendrier des opérations de formules (QAIFNO) ;
- du délai défini dans les exceptions des liens entre opérations de formules (GOELOF) ;
- du délai du modèle de semaine (GOMDS) pour les jours de production en fonction du jour de consommation (catégorie de semaine "PROD").
Après le calcul des besoins bruts, la date de fabrication est positionnée par rapport à la date de consommation du besoin en fonction du délai défini dans les exceptions des liens entre opérations de formules (GOELOF), s'il est renseigné, ou du délai du modèle de semaine.
Si aucun de ces deux délais n'est pris en compte, la date de fabrication est égale à la date de consommation.
La date d'achats, quant à elle, est égale à la date de consommation du besoin.
Après le calcul des besoins bruts, le délai de contrôle n'est pas encore calculé. Ce délai sera calculé uniquement après le passage du traitement de calcul des besoins nets (TCBNDR) basé sur les détails de réservations.
Résultat du calcul des besoins bruts
Résultat obtenu après le lancement du TCBB à partir du plan de fabrication, consultable dans la gestion des besoins (GBSN).

Les lignes de besoins générées :
Dans l'exemple, on constate que le traitement a généré plusieurs lignes de besoins pour une ligne de plan. Chaque ligne de besoin correspond aux matières, ressources et produits intermédiaires nécessaires à la fabrication du produit de la ligne de plan. Le produit leader apparaît également avec l'article composant égal à l'article composé. Le produit de la ligne de plan et les produits intermédiaires ont l'option "Composé" cochée. Si l'option "Génération pour les besoins nets à zéro" est inactive, le traitement effectuera un calcul de besoin net (en tenant compte du stock) pour savoir s'il existe un besoin sur le composé traité. Dans le cas où le besoin est égal à 0, le traitement ne descendra pas la nomenclature. Ceci est inutile vu que les besoins nets des matières, ressources et produits intermédiaires qui le composent seront tous à 0.
Les quantités :
Après le traitement, seules les quantités brute et intermédiaire sont renseignées. Elles sont donc calculées en fonction de la quantité prévue de la ligne de plan et en appliquant les KT de la formule. Pour l'exemple, le palier est toujours proportionnel. Elles ne prennent pas le stock en compte ni les fabrications sur les périodes précédentes.
De plus, lors du calcul de ces quantités, la caractéristique "Prise en compte du taux de perte" de la classe de plans est prise en compte.
Les délais :
Les délais sont calculés en fonction des délais d'opération des formules (QAIFNO) et des contraintes entre opération (GCOFF) et non en fonction du délai de l'en-tête de formule (GFNG). Le délai de l'en-tête de formule est là uniquement à titre informatif.
Les périodes :
Les périodes des besoins sont calculées à partir des délais et des règles suivantes :
- Le calcul des périodes des besoins est fait à partir de la date de fin de période de la ligne de plan.
- Les produits fabriqués doivent être disponibles en date de fin de période.
- Les matières et ressources utilisées doivent être disponibles en date de début de période.
Si on applique ces règles dans l'exemple : le BSN-PF001 de la première ligne de plan doit être disponible le 31/01/2011, il faut 5 jours pour la fabrication de 10 unités donc pour la fabrication de 100 unités il faudra 50 jours. Dans ce cas, les matières BSN-MP004 et BSN-MP005 devront être disponibles 50 jours avant le 31/01/2011 soit le 12/12/2010. Donc le besoin sera positionné sur la période du 01/12/2010 au 31/12/2010.
Attention : le traitement prend en compte le calendrier. Pour ce calcul, on considère un calendrier de 7 jours sur 7 avec des journées de 24 heures.
A noter que l'on obtiendrait les mêmes résultats à partir d'un plan de ventes, si les lignes de plans de départ étaient identiques.
Deuxième traitement : Traitement de calcul des niveaux (TNIV)
Ce traitement n'a aucun intérêt fonctionnel, mais il reste obligatoire d'un point de vue technique.
Il modifie la zone "niveau" dans la gestion des besoins (GBSN) pour les articles apparaissant à des niveaux de nomenclature différents. La valeur du niveau modifié correspond au niveau d'apparition le plus bas de l'article.
Résultat du calcul des niveaux
Résultat obtenu après le lancement du TNIV à partir des besoins générés par le calcul des besoins bruts (TCBB).

Dans l'exemple, le BSN-PI002 et ses composants (BSN-MP004 et BSN-MP005) apparaissent à des niveaux différents. Le traitement recherche le niveau le plus bas dans la nomenclature de chaque composant et composé et modifie chaque besoin portant sur le même article avec le niveau trouvé. Ainsi, le niveau du BSN-PI002 dans la formule du BSN-PF002 passe du niveau 1 à 2, parce que sur la formule BSN-PF001, le BSN-PI002 est au niveau 2. Même principe pour les composants.
Troisième traitement : Traitement de calcul des besoins nets (TCBN)
Le calcul des besoins nets peut être lancé depuis un plan de fabrication ou un plan de prévision de ventes. Pour que les calculs se fassent correctement, il est impératif d'avoir préalablement lancé le calcul des besoins bruts (TCBB) et celui des niveaux (TNIV) sur le plan concerné.
Le principe du TCBN est de calculer la quantité nette en fonction de la quantité du besoin intermédiaire et de la quantité de stock (voir paragraphe "Comment retrouver la quantité de stock ?").
Cette quantité nette dépend également de la politique du besoin.
Ce tableau explique quelle politique du besoin sera prise en compte par le traitement.

Les différentes politiques du besoin correspondent aux occurrences du paramètre BESQAARP.
Exemple : Si un article a une politique du besoin "Economique", une quantité économique de 10 et que le besoin net sans tenir compte de la politique du besoin est de 52. Ce besoin net sera arrondi au plus petit multiple supérieur de la quantité économique de l'article soit 60.
Une autre fonctionnalité du calcul des besoins nets est de calculer les délais. Les périodes du besoin peuvent donc être positionnées par le calcul des besoins bruts, puis requalifiées sur la base des quantités nettes ou intermédiaires.
Le délai étant directement déduit de la quantité à fabriquer, du modèle de fabrication et de l'opération, une variation du besoin peut changer de façon notoire la période de consommation des articles qui le composent.
Le paramétrage de la quantité en prendre en compte pour ce calcul est réalisé dans la classe de plans (GNPB).
De plus, lors du calcul de la quantité intermédiaire et de la quantité nette, la caractéristique "Prise en compte du taux de perte" de la classe de plans est prise en compte.
Troisième traitement (bis) : Traitement de calcul des besoins nets basé sur les détails de réservations (TCBNDR)
Ce traitement doit être utilisé à la place du TCBN si le but est de baser le calcul des besoins nets sur les détails des réservations à date (CJRSD) et les détails des réservations au lot (CJRSL).
Son fonctionnement est similaire au traitement de calcul des besoins nets (TCBN).
Certaines fonctionnalités sont néanmoins propres à ce traitement :
1- Risque industriel et délai de contrôle
Si la caractéristique "Risque industriel" n'est pas cochée sur la classe de plans (GNPB), le traitement calcule un délai de contrôle visible dans la grille de la gestion des besoins (GBSN). Celui-ci est appliqué à la date de consommation du besoin pour calculer sa date de fabrication, ou de réapprovisionnement quand celui-ci porte sur une matière première.
Le délai de contrôle calculé correspond au délai le plus grand entre :
- le délai de contrôle de l'article par établissement (GAAE) ;
- le plus grand délai de contrôle calculé à partir de la quantité du besoin et les formules définies sur des chemins secondaires (formules de contrôle).
A ce délai de contrôle est ajouté le délai d'achat figurant dans la classe de plans (GNPB) pour des besoins en composants (matières premières, articles de conditionnement, etc.).
Exemple :

2- Paramétrage de la formule pour retrouver la quantité stock du paramétrage des contrôles de réservation de production (GPCRP)
La quantité stock servant à déterminer le besoin net est paramétrable. Cette quantité est gérée par la définition des totaux (GDTQ). Elle doit être rattachée au traitement de calcul des besoins nets dans le paramétrage du contrôle des réservations production (GPCRP).
Ces définitions permettent de sélectionner telle ou telle réservation de stock. Le paramétrage des quantités de stock à prendre en compte défini dans la classe de plans (GNPB) n'est pas utilisé par ce traitement.
3- Ordonnancement des besoins en fonction des exceptions entre opérations de formules (GOELOF) ou du modèle de semaine (GOMDS)
Lors du calcul des délais des besoins traités en fonction de la quantité intermédiaire ou nette, si la valeur testée 1 du paramètre AUTQAL occurrence MAJQAWQP est positionnée à "O" et que le risque industriel de la classe de plans est actif, alors les besoins sont ordonnés dans le temps en tenant compte :
- du calendrier des opérations de formules (QAIFNO) ;
- du délai défini dans les exceptions des liens entre opérations de formules (GOELOF) ;
- du délai du modèle de semaine (GOMDS) pour les jours de production en fonction du jour de consommation (catégorie de semaine "PROD").
Après le calcul, la date de fabrication est positionnée par rapport à la date de consommation du besoin en fonction du délai défini dans les exceptions des liens entre opérations de formules (GOELOF), s'il est renseigné, ou du délai du modèle de semaine.
Si aucun de ces deux délais n'est pris en compte, la date de fabrication est égale à la date de consommation.
Comment retrouver la quantité de stock ?
Quelles sont les quantités prises en compte ?
Dans le cadre du calcul des besoins nets (TCBN ou TCBNDR basé sur le stock instantané), la recherche du stock disponible est effectuée dans les stocks par lot (CSTL) si l'option "Stock par lot" de la classe de plans (GNPB) est active.
Si le choix "Historique" est réalisé, le stock disponible est recherché dans l'historique des stocks (CCAJ).
Dans la forme détail "Stock" de GNPB, un paramétrage permet de prendre en compte telle où telle quantité.
| où | Action sur le stock | Stock prévu à date Non coché | Stock prévu à date Coché | |
|---|---|---|---|---|
| Stock initial | ||||
| Consultation du stock prévu à date (CSTK) | Ajout du stock de quarantaine | + | ||
| Stock prévisionnel utilisé | - | réservé | prévu + réservé | |
| Stock prévisionnel fabriqué | + | réservé | prévu + réservé | |
| Stock prévisionnel achat | + | réservé | prévu + réservé | |
| Stock prévisionnel vente | - | réservé | prévu + réservé | |
| Stock prévisionnel sortie | - | réservé | réservé | |
| Stock prévisionnel entrée | + | réservé | réservé | |
| Consultation des réservations de demandes d'achats (CRDA) | Réservation des demandes d'achats | + | réservé | prévu + réservé |
Dans le cas du calcul des besoins nets (TCBNDR basé sur les détails de réservation), la quantité stock servant à déterminer le besoin net est paramétrable. Cette quantité doit être paramétrée dans la définition des totaux (GDTQ). Elle doit être rattachée au traitement de calcul des besoins nets dans le paramétrage du contrôle des réservations production (GPCRP).
Sur quels dépôts ?
La liste des dépôts sur lesquels la recherche est faite est définie au niveau des associations site/dépôt (QAIASD).
De plus, si deux articles de production (GARPP) rattachés au même article (GART) sont sur des sites différents, il est possible, pour le traitement de calcul des besoins nets, de chercher le stock sur les dépôts rattachés aux sites des deux articles.
Exemple : Dans GARPP, l'article A1 est référencé sur les sites S1 et S2. Le besoin porte sur la donnée article et ressource de production "A1 S2". Dans ce cas, il est possible de lire le stock des dépôts liés au site S1 en plus de ceux rattachés au site S2. Pour cela, il faut que les deux articles et ressource de production aient le même dépôt de réception.
Quels modes de stockage ?
Le calcul des besoins nets ne prend en compte que les modes de stockage (GMOS) ayant la caractéristique "Utilisé par les besoins de production" active.
Sur quels lots ?
Lors de la recherche du stock disponible, le calcul des besoins nets tient compte des statuts qualité s'ils sont gérés ainsi que de la date de péremption du lot. Il ne prend que les lots sur un statut qualité autorisé pour la transaction du calcul des besoins nets dans les autorisations de statut qualité production (GASQP).
Pour la péremption, le calcul sélectionne les lots qui ne sont pas périmés en date de début de période du besoin pour les consommations et en date de fin de la période de besoin pour les fabrications.
Les réservations positionnées par les besoins précédents ?
L'option "Réservation globale" au niveau de la classe de plans permet, si elle est cochée, de prendre en compte les réservations et les en cours de fabrication virtuels positionnés par d'autres calculs de besoins sur des périodes antérieures. Sinon, seules les réservations et en cours virtuels positionnés par le calcul des besoins en cours d'exécution seront pris en compte.
Attention, une différence existe entre un plan de fabrication et un plan de prévision de ventes. Pour un plan de fabrication, ce qui est fabriqué sur une période pourra être pris en compte sur les périodes suivantes et sur les autres calculs des besoins. Pour un plan de prévision de ventes, ce qui est fabriqué sert à la vente, donc ne pourra pas être pris en compte sur les périodes suivantes et les autres calculs de besoins.
Les ressources ?
Pour les ressources, le calcul des besoins nets tient compte des réservations présentes au niveau de la consultation des réservations de ressources à date (CRRD). Cependant le calcul est à capacité infinie, c'est-à-dire qu'il va positionner un besoin net sur la période même s'il est supérieur aux capacités des ressources disponibles sur la période.
Les seuils ?
La quantité de stock trouvée tient compte des seuils. La quantité seuil à prendre en compte est paramétrable au niveau de la classe de plans (GNPB).
Stock initial pour l'exemple :
Dans l'exemple, ce graphique représente le stock initial de chaque article composant présent dans les besoins. Ce stock prend en compte tout le paramétrage expliqué dans les paragraphes précédents. On ne représentera graphiquement que les articles gérés en stock.

Résultat du calcul des besoins nets

Le traitement calcule la quantité nette sur les besoins de niveau 0 avec la date de début de période la plus petite. Dans l'exemple, il traite en premier le BSN-PF001 sur la période du 01/01/2011 au 31/01/2011 et le BSN-PF002 sur la même période.
Ensuite, il met à jour la quantité intermédiaire des composants de niveau supérieur en fonction de la quantité nette du besoin auquel il est rattaché, et des KT entre les quantités brutes.
Et ainsi de suite jusqu'au dernier besoin rattaché à l'article composé, dans l'exemple le BSN-PF001 sur la période du 01/03/2011 au 31/03/2011.
BSN-PF001, Période du 01/01/2011 au 31/01/2011
Ce tableau représente le calcul de la quantité nette (quantité intermédiaire moins quantité de stock) ainsi que le recalcul des quantités intermédiaires à partir de la quantité nette du niveau supérieur.

A la fin de la période, l'état du stock est le suivant :

BSN-PF002, Période du 01/01/2011 au 31/01/2011
Même principe pour le BSN-PF002 que pour le BSN-PF001.

A la fin de la période, l'état du stock est le suivant :

BSN-PF001, Période du 01/03/2011 au 31/03/2011

Sur cette période, le calcul des besoins nets tient compte des fabrications effectuées sur les périodes précédentes parce que le plan de départ est un plan de fabrication. De ce fait la quantité stock tient compte des 50 BSN-PF001 fabriqués sur la période précédente en plus des 50 déjà en stock.
A la fin de la période, l'état du stock est le suivant :

Dans le cas d'un plan de prévision de ventes, le calcul des besoins nets ne tiendrait pas compte des fabrications sur la période précédente. Il considère que ces fabrications ont été vendues, donc le résultat serait le suivant :

La quantité de stock sur le BSN-PF001 est de 0. Le besoin net sera de 200 ce qui influe sur toute la nomenclature et les besoins des composants.
A la fin de la période le stock est le même que pour un plan de fabrication. Cependant sur la période, 200 BSN-PF001 devront être fabriqués contre 100 pour le plan de fabrication. Dans le cas du plan de fabrication, le recalcul des délais en fonction de la quantité nette aurait permis de les réduire.
Quatrième traitement : Traitement d'alimentation de la consultation des besoins (TBSN)
Ce traitement permet d'alimenter la consultation des besoins (CBSN) à partir des informations de la gestion des besoins (GBSN).
Une recherche des niveaux de stock et des durées associées aux ressources est réalisée lors du traitement. Une recherche de prix peut également être activée pour valoriser les lignes de la consultation et avoir ainsi une idée du budget mis en oeuvre.