Sommaire
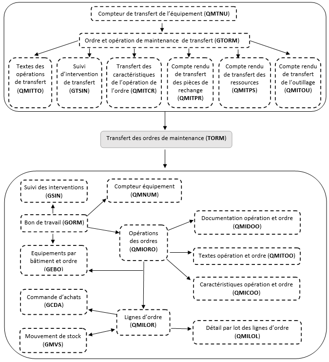
Cette transaction permet de visualiser les bons de travail et les opérations présents dans les tables de sas QMTOM, QMTPO en attente de transfert vers les tables d'exploitation QMORM, QMORO.
Vous pouvez insérer, modifier ou supprimer un bon de travail ou une opération.
Les bons de travail et les opérations peuvent se trouver dans ce sas parce qu'il y a eu rejet lors du traitement TORM, ou parce qu'un programme les a intégrés.
Un bouton "Transfert" permet d'intégrer un à un les bons de travail et les opérations dans GORM et QMIORO.

Données
Compte rendu
Précise à quelle étape est transféré le bon de travail : au niveau de la saisie des ordres (GORM) ou à celui du compte rendu (GCPR).
Classe
Numéro ordre
Identifie le bon de travail. Il est saisi ou inséré automatiquement si la caractéristique "Numérotation automatique" est cochée pour la classe d'ordres (GNORM), et prend pour valeur le numéro suivant le dernier numéro indiqué pour la classe.
Famille
Indique le regroupement des équipements ou directement l'équipement concerné par le bon de travail.
Si la classe d'ordres est curative (GNORM), la famille peut être modifiée tant que la saisie du compte rendu (GCPR) n'a pas commencé et qu'une opération d'ordre n'a pas été comptabilisée (QMIORO).
Suivant la définition de la classe de maintenance (GNORM) :
- la famille est obligatoire ou non ;
- il doit s'agir d'une famille équipement (GFTE), ou d'un équipement (GEQT).
En savoir plus :
Gestion des équipements par bâtiment et ordre (GEBO).
Gestion des familles d'équipements (GFTE).
Gestion des compositions d'équipements (GCFT).
Chemin
Si la famille d'équipements saisie est bien un regroupement d'équipements, le chemin doit toujours être renseigné. Si la famille est un équipement, le chemin est interdit.
Le chemin peut être proposé lors de la saisie de la liste d'équipements (voir paramètre AUTQAM occurrence CHEMIN).
Code intervention
Libellé complet
Opération
Si le contrôle "Classe par catégorie d'opération" de la classe (GNORM) est actif, il faut définir dans la gestion des catégories d'opération par classe (GCCAO) l'association de la classe avec la catégorie de l'opération (GOPEM).
De même, si le contrôle "Famille par catégorie d'opération" de la classe (GNORM) est actif, il faut définir dans la gestion des catégories d'opération par famille (GCOF) l'association de la famille ou de l'équipement (GCPR) avec la catégorie de l'opération (GOPEM).
Ligne
Identifie le numéro de la ligne d'opération. Il est inséré automatiquement par incrément de 10 pour le bon de travail.
Clôture technique
Si cette case est cochée, lors du transfert, les traitements définis pour la classe (GETCM) compris entre l'étape du bon de travail et la clôture opération seront effectués.
Cette donnée n'est prise en compte que si la case "compte rendu" est activée.
Création opération
Précise s'il s'agit d'une création ou d'une mise à jour d'opération.
N° interne ordre
Numéro interne du bon de travail (zone nuiqmtom). Il s'agit de la référence de l'ordre que l'on traite (équivalent à la zone nuiqmorm).
N° séquentiel ordre
Il s'agit de la référence du bon de travail dans le sas (zone nusqmtom). Cela permet de retrouver plusieurs fois le même bon de travail dans le sas (pour insérer plusieurs opérations, par exemple). C'est ce numéro qui sert de lien à toutes les tables périphériques aux ordres d'interfaces : pièces de rechange (QMITPR), ressources (QMITRS), textes (QMITTO), caractéristiques (QMITCR), ...
N° séquentiel opération
Il représente la référence de l'opération dans le sas (zone nusqmtpo).
Mais s'il s'agit d'une mise à jour, ce numéro correspond aussi au numéro séquentiel de l'opération de l'ordre (zone nusqmoro). C'est ce numéro qui sert de lien à toutes les tables périphériques aux opérations d'interfaces : pièces de rechange (QMITPR), ressources (QMITRS), textes (QMITTO), caractéristiques (QMITCR), ...
Donc, s'il s'agit d'une création d'opération, ce numéro ne devra pas exister en tant que numéro séquentiel dans les opérations des ordres (QMIORO).
Durée
Durée d'indisponibilité
Il s'agit de la durée d'indisponibilité nécessaire pour réaliser l'opération d'ordre (GCPR ou QMIORO).
Non modifiable une fois l'opération clôturée.
Type
A définir dans la gestion des types de temps (GTPS).
Prévue
Durée prévisionnelle de l'arrêt du fonctionnement du ou des équipement(s).
Sa précision est paramétrable (voir le paramètre "AUTQAM - DECTPS").
Réelle
Durée réelle de l'arrêt du fonctionnement du ou des équipement(s). Sa précision est paramétrable (voir le paramètre "AUTQAM - DECTPS").
Doit être renseignée pour permettre la clôture de l'opération si la classe d'ordres la définit comme obligatoire (GNORM).
Durée d'intervention
II s'agit de la durée de l'intervention.
Non modifiable une fois l'opération clôturée.
Type
A définir dans la gestion des types de temps (GTPS).
Prévue
Durée prévisionnelle de l'intervention sur le ou les équipement(s).
Sa précision est paramétrable (voir le paramètre "AUTQAM - DECTPS").
Réelle
Durée réelle de l'intervention sur le ou les équipement(s) pour effectuer la maintenance dans sa totalité. Sa précision est paramétrable (voir le paramètre "AUTQAM - DECTPS").
Doit être renseignée pour permettre la clôture de l'opération si la classe d'ordres la définit comme obligatoire (GNORM).
Compléments opération
Montant saisi
Ce montant correspond à une valeur saisie en devise de référence de l'établissement (GETS). Il s'agit juste d'une indication.
Sa précision est paramétrable (voir le paramètre "AUTQAM - DECPRX").
Pour un bon de travail lié à une demande d'intervention corrective ou autre, ce montant peut être pris en compte pour le calcul du montant maximum de la demande d'intervention (GINT).
Pour cela, la case à cocher "Remonter du montant saisi" de la classe d'ordres (GNORM) doit être active.
Catégorie
Utilisée comme critère de regroupement et à des fins statistiques. Non modifiable une fois l'opération clôturée.
Vente
Article
Doit être référencé dans les articles vendus (GATV). Accessible et obligatoire selon la caractéristique "Génération vente" de la classe d'ordres (GNORM). Non modifiable une fois l'opération clôturée.
Prix
Accessible et obligatoire selon la caractéristique "Génération vente" de la classe d'ordres (GNORM). Sa devise est celle de référence pour l'établissement (GETS) et sa précision est paramétrable (voir le paramètre "AUTQAM - DECPRX").
Segment
Il est utilisé lors de la génération de commandes de ventes (TGCV) si la caractéristique "Recopie du CGR A" de la classe d'ordres (GNORM) est cochée. Créé s'il n'existe pas.
CGR B
Utilisé lors de la génération de commandes de ventes (TGCV) si la caractéristique "Recopie CGR B" de la classe d'ordres (GNORM) est cochée.
Numéro de contrat
Non modifiable une fois l'opération clôturée.
Il doit exister dans les équipements liés aux marchés (GEQM) pour au choix :
- l'équipement du compte rendu (si la "famille/équipement" est un équipement) ou une de ses familles supérieures pour le chemin des équipements liés aux marchés (GEQM) ;
- la famille d'équipements du compte rendu (si la famille/équipement est une famille) ou une de ses familles associées ou supérieures pour le chemin du bon de travail (GCPR ou GORM).
Influe sur le droit de créer des pièces de rechange (QMIPRC) et/ou des ressources (QMIRES) d'après l'inclusion ou non des pièces et/ou main d'oeuvre des équipements liés au marché (GEQM).
Utilisé pour la génération des commandes d'achats (TGDAM), il intervient également lors de la mise à jour du nombre de bons de travail réalisés des équipements liés aux marchés (GEQM) en clôture du bon de travail (TCLOB).
Sous tâche
Il s'agit du numéro interne de la sous tâche du planning préventif à partir duquel le bon de travail a été généré.
En savoir plus :
Gestion des interventions (GINT)
Traitement de génération des plannings (TGPP)
Traitement de génération de bons de travail (TGBT)
Gestion des plannings préventifs (GPLP)
Compléments 2 opération
Dates théoriques
Période prévue pour effectuer l'opération (dates et heures). Non modifiable une fois l'opération clôturée. Suivant le type de maintenance de la classe d'ordres (GNORM), le programme vérifie que toutes les dates se trouvent soit en dehors du calendrier d'interdiction préventif (GOTS), soit parmi les jours disponibles de la semaine curative (GCAL). Ces calendriers sont définis à l'équipement (GEQT). Les dates qui ne conviennent pas sont indiquées par un message d'alerte en création et modification.
Lors d'une génération à partir d'une demande d'intervention, ces dates peuvent dépendre du planning (GPLP), de la date de génération et/ou de la durée de l'opération (GOPEM), (voir la génération manuelle (TGBM) ou la génération à partir du planning préventif (TGBT)).
Elles influent sur la mise à jour des dates du bon de travail, du planning, des autres opérations (voir la mise à jour des dates dans la partie "Modifications périphériques").
Elles peuvent être utilisées dans la recherche des cours suivant le paramétrage dans la gestion des cours de devises (GCCD) ou en comptabilisation suivant le paramétrage dans les ventilations comptables (GTVCM).
Début
La date de l'en-tête du bon de travail (GCPR ou GORM) est proposée lorsqu'il s'agit de la première tâche à effectuer. Sinon, il s'agit de la date de fin de l'opération précédente.
Utilisée pour les réservations des ressources et les réservations du stock (voir les mises à jour périphériques d'une ressource (QMIRES) et d'une pièce de rechange (QMIPRC)).
Fin
Proposée suivant le calendrier de la classe d'ordres (GNORM) et la durée de l'opération (GOPEM) ou la durée de l'opération de l'ordre (GCPR ou QMIORO).
Durée
Nombre d'heures que doit durer l'opération.
Etablissement
Niveau de maintenance
Non modifiable une fois l'opération clôturée.
Equipement
Indique l'équipement concerné par l'opération de l'ordre. Il doit être renseigné si la famille de l'en-tête de l'ordre (GCPR ou GORM) ne l'est pas. Si la classe d'ordres est curative (GNORM), il peut être modifié tant que la saisie du compte rendu (GCPR) n'a pas commencé et que l'opération d'ordre n'a pas été comptabilisée (GCPR ou QMIORO).
Il est répertorié dans la gestion des équipements par bâtiment et ordre (GEBO). S'il gère les statuts, il pourra être changé automatiquement dès la création de l'opération.
Si le contrôle "Classe par catégorie d'articles" de la classe (GNORM) est actif, il faut définir dans la gestion des classes par catégorie d'articles (GCCAM) l'association de la classe avec la catégorie de l'équipement (GEQT).
La combinaison formée par les quatre codes diagnostics au niveau des codes d'en-tête du bon de travail (GCPR ou GORM) doit être valide pour l'équipement ou une de ses familles supérieures par le chemin diagnostic de la classe d'ordres (GNORM). L'association s'effectue dans la gestion des associations diagnostic, panne, réparation et nature (GDPR).
Le type de l'équipement (GTEQ) doit être autorisé pour le bâtiment de l'en-tête de l'ordre (GCPR) dans la gestion des types d'équipements par bâtiment (GEBP).
Gestionnaire
Non modifiable une fois l'opération clôturée.
Si le bon de travail est généré à partir d'une demande d'intervention, il aura pour valeur celle du gestionnaire maintenance de la demande d'intervention (GINT), (demande planifiée) ; ou celle du gestionnaire du suivi de l'intervention (GSIN), (demande manuelle).
Etape
Paramètres standard opération
Compléments en-tête d'ordre
Bâtiment
Localisation du ou des équipement(s) à maintenir. Un équipement est dans ce bâtiment si son bâtiment (GEQT) est :
- identique à celui du bon de travail ;
- un de ses bâtiments supérieurs par le chemin défini dans le paramètre "AUTQAM - CHMBAT" ;
- vide.
Les types d'équipements des équipements associés au bon de travail doivent être autorisés pour le bâtiment dans la gestion des types d'équipements par bâtiment (GEBP).
Libellé réduit
Dépôt
Peut être proposé dans les lignes de l'ordre (QMILOR) selon la valeur de la case à cocher "Proposition du dépôt" (article ou équipement) de la classe d'ordres (GNORM).
Le dépôt doit être utilisable en maintenance d'après la gestion des dépôts (GDEP).
Si le bon de travail est généré à partir d'une demande d'intervention, il aura pour valeur le dépôt de la demande d'intervention (GINT).
Mnémonique
Emplacement
Cet emplacement doit se trouver sur le dépôt du bon de travail. Il peut affiner la localisation à l'intérieur du dépôt.
Planning
Il s'agit du numéro interne du planning préventif à partir duquel le bon de travail a été généré.
En savoir plus :
Gestion des interventions (GINT).
Traitement de génération des plannings (TGPP).
Traitement de génération de bons de travail (TGBT).
Gestion des plannings préventifs (GPLP).
Gestionnaire contact
Le code du gestionnaire est proposé une fois le nom saisi.
Gestionnaire de l'ordre
UFI
Code urgence
Si le bon de travail est généré à partir d'une demande d'intervention, il aura pour valeur le code urgence de la demande d'intervention (GINT).
Date limite
Si le bon de travail est généré à partir d'une demande d'intervention, elle aura pour valeur la date et l'heure limite de la demande d'intervention (GINT).
Etape de l'ordre
Paramètres standard ordre
Codes et durée d'indisponibilité
Codes diagnostics
Chaque code peut être rendu obligatoire et/ou non modifiable d'après la configuration de la classe d'ordres (GNORM).
Si la classe de maintenance le demande, la combinaison formée par les quatre codes dans la gestion des associations diagnostic, panne, réparation et nature (GDPR) doit être valide pour la famille ou une de ses familles supérieures pour le chemin diagnostic de la classe d'ordres (GNORM).
Les codes nature, diagnostic, panne et réparation sont répertoriés dans la gestion des observations diagnostics (GOBS) respectivement pour les catégories "OB", "DG", "PA" et "RP".
Refus
Code refus
Identifie une cause de non-acceptation du bon de travail lors d'une signature électronique du bon de travail (GSGBT).
Texte du refus
Explication du refus (trop cher, inutile...).
Paramètres
Paramètres PR0QMINT, PR1QMINT, PR2QMINT, PR3QMINT, PR4QMINT.
Ces cinq champs, paramétrables via la gestion de définition des colonnes GMAO (GCOLM), sont utilisés comme critères de regroupement et à des fins statistiques.
Ils prennent la valeur des paramètres du suivi d'intervention (GSIN) en création ou modification de ceux-ci.
Durée d'indisponibilité
Type
A définir dans la gestion des types de temps (GTPS). Utilisé comme unité pour les durées d'indisponibilité prévues et réelles.
Prévue
Durée prévue de l'arrêt du fonctionnement des équipements pour effectuer la maintenance dans sa totalité (temps d'attente, de redémarrage compris). L'unité de durée est définie par le type de durée.
Réelle
Durée réelle de l'arrêt du fonctionnement des équipements pour effectuer la maintenance dans sa totalité (temps d'attente compris). L'unité de durée est définie par le type de durée.
Mise à jour du
Préventif
Doit être inactif si la "mise à jour du préventif" de la classe d'ordres (GNORM) est interdite.
Diagnostic
Doit être inactif si la "mise à jour du diagnostic" de la classe d'ordres (GNORM) est interdite.
Lorsqu'il est actif, les codes doivent être saisis à partir du compte rendu selon les obligations définies par la classe d'ordres (GNORM).
Compteur (RAZ)
Doit être inactif si la "mise à zéro du compteur" de la classe d'ordres (GNORM) est interdite.
Cette fonctionnalité concerne les interventions se déclenchant périodiquement suivant une valeur seuil d'un compteur. Elle permet de réinitialiser le compteur des équipements (GNUMM) concernés dès que leur entretien est terminé, c'est-à-dire lors de la clôture du bon de travail (TCLOB).
Paramètres ordre
Ces quinze champs, paramétrables via la gestion de définition des colonnes GMAO (GCOLM), sont utilisés comme critères de regroupement et à des fins statistiques.
Ventes
Ensemble des informations utilisées lors de la génération de commandes de ventes (TGCV).
Client
Il doit être indiqué si la caractéristique "Génération vente" de la classe d'ordres (GNORM) est active.
Echéance
Cette information est proposée en fonction du client, elle représente l'échéance de facturation.
Tiers et adresses
Facturation
Il s'agit de zones informatives représentant les données de facturation du client (GCLI).
Paiement
Le tiers et l'adresse de paiement sont proposés à partir de la fiche client (voir GCLI).
Livraison
Le tiers et l'adresse de livraison sont proposés à partir de la fiche client (voir GCLI).
Boutons poussoirs
Transfert
Déclenche le transfert de l'opération de l'ordre courante, ainsi que de tout ce qui lui est rattaché (pièces de rechange, ressources, caractéristiques, ...).
Si le transfert réussi, l'enregistrement disparaît de la grille.
Paramètres associés au mnémonique (voir aussi : Principe de l'association)
CCD
OBJ
STA
Ce paramètre correspond à la saisie du statut par équipement et par transaction (GSETM). Si sa valeur est "A", les transactions reliées à l'objet sont visibles dans la liste de valeurs des noms de transactions.
PR1
Si le paramètre vaut :
- "A" : contrôle des champs de la table d'interface ;
- "I" ou non renseigné : contrôle des champs obligatoires du sas.
MAJ
Utilisé lors de l'ouverture de la gestion des textes opération de transfert (QMITTO). Suivant sa valeur (A/I), ce paramètre détermine si la destination du texte est modifiable ou non.
PDR
TXE
Utilisé lors de l'ouverture de la gestion des textes opération de transfert (QMITTO), sa valeur détermine la destination par défaut du texte.