- Présentation
- Définition, paramétrage d'un indicateur
- Généralités
- Mode de calcul "Requête"
- Mode de calcul "Mise à jour via l'interface"
- Mode de calcul "Mise à jour via un traitement"
- Modes de calcul "Entre indicateurs"
- Définition, paramétrage d'une restitution
- Généralités
- Paramétrage
- Affichage, édition d'une restitution
- Sécurité sur les indicateurs
- Indicateurs
Présentation
Les indicateurs permettent d'obtenir une synthèse des chiffres clés du système d'informations.
Ils permettent de mieux évaluer les données métiers en les comparant visuellement à des seuils prédéfinis, tout en naviguant dans les détails des valeurs.
Pour ce faire, la création d'un indicateur consiste à définir une méthode avec laquelle ces chiffres clés doivent être calculés.
Les méthodes disponibles pour alimenter les chiffres sont :
- à partir de requêtes SQL ;
- en utilisant des traitements batchs qui iront mettre à jour automatiquement les indicateurs ;
- en intégrant des fichiers contenant les valeurs d'indicateurs provenant de sources externes ;
- etc.
Pour visualiser ces chiffres, les indicateurs correspondants sont associés à une notion de "restitution". Cette restitution est ensuite affichée dans Cegid XRP Ultimate via un composant permettant de restituer les données sous forme de graphique (courbe, histogramme, camembert, etc.) ou peut apparaître dans le fichier résultat d'une édition.
Un ou plusieurs indicateurs peuvent être associés à une même restitution.
Un même indicateur peut être présent dans plusieurs restitutions.
Un même indicateur peut être présent plusieurs fois dans une même restitution.
La visualisation des valeurs des indicateurs est assujettie à une sécurité spécifique.
Selon la définition de l'indicateur, la confidentialité des données est exploitée ou non dans les données restituées.
A noter que les valeurs d'un indicateur sont calculées à un instant donné, puis restituées, et ne sont pas une représentation en temps réel.
Des indicateurs standard sont proposés. Les utilisateurs pouvant en définir d'autres selon leurs besoins spécifiques.
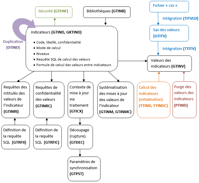
Définition, paramétrage d'un indicateur
Généralités
La définition d'un indicateur se fait en utilisant le conteneur GKTIND ou le mnémonique GTIND où sont indiquées les généralités sur l'indicateur (code, libellé, bibliothèque, application, etc.).
Une autre donnée générale de l'indicateur est son mode de calcul. En fonction de celui-ci, la définition de l'indicateur diffère.
Par contre, quel que soit le mode de calcul (sauf "Entre indicateurs (valeurs non stockées)"), les valeurs calculées sont stockées dans GTINV et ne sont pas modifiables.

Mode de calcul "Requête"
Les valeurs de l'indicateur sont le résultat d'une requête SQL lancée de façon systématique.
1) Définir l'indicateur (GTIND)
2) Définir ses niveaux (forme détail de GTIND)
3) Définir la requête SQL de calcul des valeurs (forme détail de GTIND)
4) Facultatif. Affecter des valeurs aux symboles (GTSER) utilisés dans la requête SQL
5) Facultatif. Définir les requêtes de recherche des intitulés des valeurs (GTINRI)
6) Obligatoire si la confidentialité est gérée, définir les requêtes de confidentialité des valeurs (GTINRC)
7) Initialisation des valeurs de l'indicateur (TTIND)
8) Mise à jour systématique des valeurs (GTINM)
Mode de calcul "Mise à jour via l'interface"
Les valeurs de l'indicateur sont mises à jour en intégrant des fichiers contenant les valeurs de l'indicateur provenant de sources externes.
1) Définir l'indicateur (GTIND)
2) Définir ses niveaux sans indiquer le détail des colonnes (forme détail de GTIND)
3) Constituer un fichier à plat de type "csv" contenant les valeurs de l'indicateur
4) Placer ce fichier sur le serveur de traitements
5) Intégrer ce fichier dans le sas des valeurs de l'indicateur (GTITV) avec le traitement TITVLD
6) Intégrer le sas (GTITV) dans les valeurs de l'indicateur (GTINV) avec le bouton "Intégration" de GTITV ou avec le traitement d'intégration (TTITV)
7) Facultatif. Définir les requêtes de recherche des intitulés des valeurs (GTINRI)
8) Obligatoire si la confidentialité est gérée, définir les requêtes de confidentialité des valeurs (GTINRC)
Exemple :
NUMGTIND;VANGTITV;VAAGTITV;VADGTITV;DTDGTITV;HDEGTITV;DTFGTITV;HFEGTITV;C01GTITV;C02GTITV;C03GTITV;...;...;...;...;...;...;C10GTITV
QINFERENCESRVDEVDVT22;400.000000;;;20120101;;;;DETC1;DETC2;DETC3;DETC4;;;;;;
QINFERENCESRVDEVDVT22;100.000000;;;20120101;;;;DETC1;DETC2;DETC3;DETC4;;;;;;
Mode de calcul "Mise à jour via un traitement"
Des traitements batchs (traitements ou éditions) mettent à jour les valeurs de l'indicateur. Ils doivent être lancés de façon systématique.
1) Définir l'indicateur (GTIND)
2) Définir ses niveaux sans indiquer le détail des colonnes (forme détail de GTIND)
3) Facultatif. Définir les requêtes de recherche des intitulés des valeurs (GTINRI)
4) Obligatoire si la confidentialité est gérée, définir les requêtes de confidentialité des valeurs (GTINRC)
5) Définir le contexte de mise à jour des valeurs (GTICX), c'est-à-dire quel traitement batch (traitement ou édition) met à jour les valeurs (GTINV)
6) Définir le niveau de rupture dans le traitement batch sur lequel sont mises à jour les valeurs (GTDEC)
7) Définir les paramètres de synchronisation entre le traitement batch et les valeurs mises à jour (GTPST)
8) Initialisation des valeurs de l'indicateur (TTINDC)
9) Mise à jour systématique des valeurs (GTINMC)
Modes de calcul "Entre indicateurs"
Les valeurs d'indicateurs déjà calculées sont utilisées pour calculer les valeurs d'un autre indicateur.
1) Définir l'indicateur (GTIND)
2) Définir préalablement les autres indicateurs à intégrer dans la formule de calcul
3) Définir la formule de calcul (forme détail de GTIND)
De plus, pour le mode de calcul "Entre indicateurs (valeurs stockées)"
4) Initialisation des valeurs de l'indicateur (TTIND)
5) Mise à jour systématique des valeurs (GTINM)
Définition, paramétrage d'une restitution
Généralités
La restitution gère la représentation graphique de l'indicateur.
Celle-ci peut être visible dans un écran lorsqu'elle est attachée à un champ ou peut apparaître dans le fichier résultat d'une édition.
Une restitution permet à l'indicateur d'avoir différentes représentations sans devoir dupliquer la partie calcul de ses valeurs. Ainsi, un même indicateur peut être visualisé seul ou être utilisé dans une représentation avec un autre afin de les comparer ou encore avec lui-même, sur deux périodes différentes.

Paramétrage
La définition d'une restitution se fait en utilisant le conteneur GKTIRS ou le mnémonique GTIRS.
1) Définir la restitution : code, libellé, description (GTIRS)
2) Indiquer la liste des indicateurs affichés dans la restitution (GTIDS)
3) Paramétrer l'aspect général des niveaux d'une restitution pour les indicateurs qui la composent (GTIGH)
4) Définir les caractéristiques graphiques détaillées des niveaux de restitution afin de personnaliser le rendu de la restitution et/ou l'affichage du composant (GTIAG)
Si une restitution est affichée dans une transaction, le ou les indicateurs de la restitution peuvent être synchronisés avec les données visualisées dans cette transaction. Dans ce cas, il est nécessaire de définir des paramètres de synchronisation en entrée de l'indicateur provenant de la transaction appelante (GTIPS).
Inversement, il est possible d'appeler une ou plusieurs transactions synchronisées directement avec un élément du graphique d'un indicateur. Dans ce cas, il est nécessaire de définir des paramètres de synchronisation en sortie de l'indicateur vers la ou les transactions appelées (GTIPS, GTIRM).
Affichage, édition d'une restitution
Après avoir défini une restitution, composée d'un ou plusieurs indicateur(s), il est nécessaire de poursuivre le paramétrage afin d'afficher celle-ci sous forme d'un graphique sur l'écran d'une transaction ou dans le fichier résultat d'une édition.
Affichage d'une restitution sur un écran d'une transaction
Les valeurs des indicateurs peuvent être restituées dans l'écran d'une transaction via un composant permettant de visualiser les données sous forme de graphique.
Le type de champ "Restitution d'indicateurs" (INDRESTIT) de la gestion des champs (GFLD) est utilisé pour afficher la restitution d'indicateurs dans un masque.
Exemples



Module Editions : Utilisation des restitutions des indicateurs
Sécurité sur les indicateurs
La visualisation des valeurs des indicateurs est assujettie à une sécurité spécifique.
Activer la sécurité sur les indicateurs consiste à définir ceux auxquels ont accès les utilisateurs.
Indicateurs
Liste des indicateurs définis.