Cette gestion graphique permet d'effectuer la maintenance des catalogues, de la simple mise à jour à la constitution complète du catalogue.
Elle permet de créer/mettre à jour un catalogue, retravailler sa structure, supprimer/ajouter/déplacer des hiérarchies de regroupements, des regroupements, des articles et ceci en intervenant directement sur le catalogue tel qu'il apparaît au niveau de l'interface e-Procurement. Il est notamment possible de partir d'un catalogue vide, de créer en direct les hiérarchies désirées sur les chemins désirés et de rattacher les articles, tout ceci sans saisie, juste à l'aide de la souris.
Il faut bien voir que cette gestion peut être à la fois pratique (vision en directe de l'action effectuée, pas de saisie) mais aussi dangereuse.
Ce qu'il faut bien garder en tête :
- un catalogue est constitué des trois entités différentes : le catalogue, les hiérarchies de regroupements et les articles ;
- les hiérarchies choisies sont rattachées au catalogue (lien catalogue/regroupement père/chemin (GBRCR)) ;
- les articles choisis sont associés à un regroupement, pour un catalogue. Il n'y a pas de notion de chemin : si un regroupement se trouve dans 2 hiérarchies différentes pour un même catalogue, il aura les mêmes articles (lien articles-catalogue-regroupement (GBACR)).
Les dangers :
- une hiérarchie peut être rattachée à "n" catalogues : une modification de cette hiérarchie sera effective sur ces "n" catalogues ;
- si l'on supprime un regroupement et ses articles, même dans le cas où ce regroupement se trouve dans une autre hiérarchie (dans le même catalogue), le lien article/catalogue/regroupement sera supprimé.
Une petite particularité par rapport aux autres gestions du produit : le nombre d'éléments ramenés par le mode recherche n'est pas lié au paramétrage du poste mais au paramètre AUTSEB, occurrence MAXROWS.
Données
Manipulations possibles
A l'aide de la souris :
- multi-sélections : permet de sélectionner plusieurs données à la fois. Cette action est possible au niveau des listes (bloc regroupements et articles), pas au niveau d'un arbre (bloc catalogue et catalogue modèle).
Pour sélectionner un "paquet" de données : sélectionnez la première donnée, enfoncez la touche "SHIFT" et, tout en gardant cette dernière enfoncée, sélectionnez la dernière donnée : Toutes les données entre la première et la dernière seront également sélectionnées.
Pour sélectionner des données qui ne se suivent pas : sélectionnez la première donnée, enfoncez la touche "CTRL" et, tout en gardant cette dernière enfoncée, sélectionnez les autres données souhaitées. Ces 2 méthodes se complètent : vous pouvez choisir un "paquet" de données (avec la touche "SHIFT") et enlever des données non désirées (avec la touche "CTRL") ;
- copier/coller récursif : action de prendre un élément et de le copier (lui et sa hiérarchie s'il en possède une) à un autre endroit. Sélectionnez la donnée et déplacez-la à l'aide de la souris tout en appuyant sur la touche "CTRL" du clavier et en maintenant le bouton droit de la souris enfoncé ;
- couper/coller récursif : action de déplacer un élément (et sa hiérarchie s'il en possède une) à un autre endroit. Même manipulation que le "copier/coller récursif", mais sans maintenir la touche "CTRL" enfoncée.
A l'aide du bouton droit de la souris :
- copier/coller non récursif : sélectionnez la donnée, enfoncez le bouton droit de la souris, sélectionnez l'action "Copier". Placez-vous à l'endroit où vous souhaitez copier la donnée, enfoncez le bouton droit de la souris, sélectionnez l'action "Coller non récursif" ;
- copier/coller récursif : sélectionnez la donnée, enfoncez le bouton droit de la souris, sélectionnez l'action "Copier". Placez-vous à l'endroit où vous souhaitez copier la donnée, enfoncez le bouton droit de la souris, sélectionnez l'action "Coller récursif" ;
- couper/coller : sélectionnez la donnée, enfoncez le bouton droit de la souris, sélectionnez l'action "Couper". Placez-vous à l'endroit où vous souhaitez copier la donnée, enfoncez le bouton droit de la souris, sélectionnez l'action "Coller" ;
- couper/coller non récursif : sélectionnez la donnée, enfoncez le bouton droit de la souris, sélectionnez l'action "Couper". Placez-vous à l'endroit où vous souhaitez copier la donnée, enfoncez le bouton droit de la souris, sélectionnez l'action "Coller non récursif" ;
- couper coller récursif : sélectionnez la donnée, enfoncez le bouton droit de la souris, sélectionnez l'action "Couper". Placez-vous à l'endroit où vous souhaitez copier la donnée, enfoncez le bouton droit de la souris, sélectionnez l'action "Coller récursif" ;
- supprimer non récursif (ou bouton poubelle) : sélectionnez la donnée, enfoncez le bouton droit de la souris, sélectionnez l'action "Supprimer non récursif" ;
- supprimer récursif : sélectionnez la donnée, enfoncez le bouton droit de la souris, sélectionnez l'action "Supprimer récursif".
Conseils d'utilisation
- après chaque action il faut enregistrer ;
- malgré le fait que les modifications apportées apparaissent en direct, il est fortement conseillé de faire "Rechercher" assez souvent, dans le but de vider la mémoire du poste et relire les informations de la base afin d'éviter tout problème de déphasage ;
- recopie complète ou partielle d'une hiérarchie : bien veiller à ce que la hiérarchie copiée soit complètement déployée car la gestion recopie ce que l'on voit à l'écran. Si la hiérarchie est partiellement déployée, cette dernière ne sera pas recopiée en intégralité.
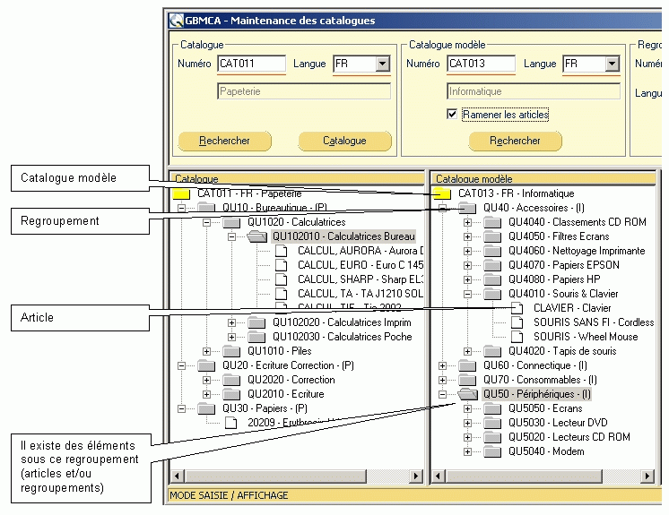
Catalogue

Si le catalogue est un nouveau catalogue, il faut d'abord le définir au niveau de la gestion des catalogues (GBCAA).
Pour sélectionner le catalogue à traiter, saisissez son numéro et sa langue dans le bloc de recherche puis appuyez sur le bouton "Rechercher".
Tous les éléments sont représentés de la façon suivante :
Numéro - Libellé réduit. Exemple : QU102010 - Calculatrices Bureau
Les regroupements situés aux premiers niveaux donnent le chemin sur lequel est définie la hiérarchie :
Numéro - Libellé réduit - (Chemin). Exemple : QU10 - Bureautique - (P)
> Actions possibles sur le catalogue lui-même :
- Au niveau des articles :

- Au niveau des regroupements :

Remarque : au sein d'un même catalogue, lorsqu'un regroupement est déplacé, les articles qui lui sont directement rattachés suivent automatiquement.
Catalogue modèle

Pour utiliser un catalogue modèle, vous devez saisir son numéro dans le second bloc et faire "Rechercher".
Pour ramener le catalogue complet (hiérarchie de regroupements et articles associés), la case "Ramener les articles" doit être cochée. Dans le cas contraire, seule la hiérarchie est ramenée.
Le catalogue modèle est seulement utilisable en consultation. Il ne peut subir aucune modification.
L'utilisateur peut seulement copier des "bouts" de l'arbre pour les insérer dans le catalogue maintenu (bloc 1).
> Actions possibles :

Regroupements

Pour utiliser la liste des regroupements, il faut renseigner les fourchettes de sélection et appuyer sur "Rechercher".
Les regroupements ramenés ne peuvent subir aucune modification.
L'utilisateur peut seulement les copier pour s'en servir à créer ou compléter une hiérarchie.
Les informations sont ramenées sous la forme suivante :
Numéro - Langue - Libellé réduit. Exemple : QU1010 - FR - Piles
Le libellé réduit est l'information affichée dans l'arbre au niveau de l'interface e-Procurement.
> Actions possibles :

Articles

Pour utiliser la liste des articles, il faut renseigner les fourchettes de sélection et appuyer sur "Rechercher".
Les articles ramenés ne peuvent subir aucune modification.
L'utilisateur peut seulement les copier et les coller sous un regroupement du catalogue en cours de modification.
Les informations sont ramenées sous la forme suivante :
Numéro - Code fournisseur - Libellé réduit. Exemple : BIC - PCE - Bic "Soft Feel"
Le libellé réduit est l'information affichée dans l'arbre au niveau de l'interface e-Procurement.
> Actions possibles :

Modifications périphériques
Insertion de regroupements
Insertion d'un regroupement à la racine d'un catalogue : le fait de glisser un regroupement directement sous le catalogue génère une association catalogue/regroupement/chemin (GBCRC).
Insertion d'un regroupement sous un autre : le fait d'insérer un regroupement (ou une hiérarchie de regroupements) sous un autre, génère une composition de regroupements (GBCRE) et alimente automatiquement la table de mise à plat des regroupements (SBCRP).
Insertion d'articles
Le fait d'insérer un article sous un regroupement génère une association article-catalogue-regroupement (GBACR) et attribue ainsi un code catalogue à cet article.
Suppression de regroupements
Supprimer non récursif (ou poubelle) sur un regroupement placé à la racine du catalogue : l'association catalogue-regroupement-chemin (GBCRC) sera supprimée. La hiérarchie ne sera alors plus visible dans l'arbre mais existera toujours au niveau de la composition des regroupements (GBCRE) et les associations articles-catalogue-regroupement (GBACR) seront conservées.
Supprimer récursif sur un regroupement placé à la racine du catalogue : l'association catalogue-regroupement-chemin (GBCRC) sera supprimée. La hiérarchie associée à ce regroupement sera supprimée de la composition des regroupements (GBCRE) ainsi que de la table de mise à plat des regroupements (SBCRE). Les liens article-catalogue-regroupement (GBACR) des regroupements supprimés seront eux aussi détruits.
Supprimer non récursif (ou poubelle) sur un regroupement fin (regroupement sans "fils") : ce regroupement sera supprimé de la composition des regroupements (GBCRE), de la table de mise à plat des regroupements (SBCRE) mais les liens article-catalogue-regroupement (GBACR) seront conservés. Si ce regroupement est encore présent à un autre niveau dans le catalogue, les articles resteront visibles.
Supprimer non récursif (ou poubelle) sur un regroupement placé au milieu d'une hiérarchie : la hiérarchie sera "coupée" en deux parties. Le regroupement sera supprimé de la composition des regroupements (GBCRE) ainsi que de la table de mise à plat des regroupements (SBCRE). Il ne sera plus "fils" mais il restera le "père" de tous les regroupements qui lui sont rattachés ; ce bout de composition sera présent dans la table de composition mais ne sera plus visible dans l'arbre. Si le regroupement supprimé ou ses "fils" possédaient des articles, les liens article-catalogue-regroupement (GBACR) seront conservés. Si un de ces regroupements est encore présent à un autre niveau dans le catalogue, ses articles resteront visibles.
Supprimer récursif sur un regroupement : la hiérarchie sera supprimée de la composition des regroupements (GBCRE) ainsi que de la table de mise à plat des regroupements (SBCRE). Les liens article-catalogue-regroupement (GBACR) des regroupements supprimés seront eux aussi détruits.
Suppression d'articles
Supprimer un article d'un regroupement : il n'y a pas de différence entre supprimer récursif et supprimer non récursif. L'association article-catalogue-regroupement (GBACR) sera supprimée. Si ce regroupement est présent à un autre niveau dans le catalogue, il ne possédera plus d'article.