Sommaire
Principe
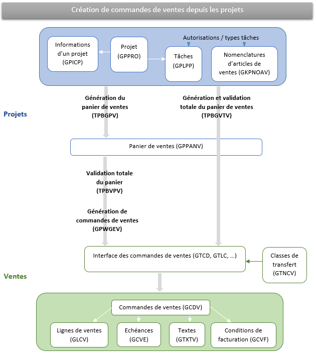
Le traitement de génération des paniers de ventes est utilisé dans le processus de création de commandes de ventes décrit ci-dessous.

Le principe consiste à stocker certaines informations des projets (GPPRO, GPICP), des tâches (GPLPP) et des nomenclatures d'articles de ventes (GPARN, GPPVT), au niveau des lignes de paniers (GPPANV), pour pouvoir contrôler et/ou préparer les informations transmises aux commandes de ventes (GCDV).
Sélection
Il doit exister une association entre une nomenclature (GPNOA) et le type de tâche (GPTAC) concerné au niveau des nomenclatures par tâche (GPNOT). Au besoin, elle peut être également associée aux classes de projets (GPCPR) et/ou type de phase (GPTPH).
Les nomenclatures d'articles doivent être utilisables dans les commandes de ventes (GPARN), et le paramétrage de chaque article (GPPVT) doit indiquer la génération automatique dans les paniers.
Un client doit être précisé au niveau du contrat des tâches (GPLPP) pour que le traitement puisse créer des lignes de panier.
Affectation des valeurs du panier
Les différentes informations affectées aux lignes de panier de ventes (GPPANV) proviennent :
- des projets (GPPRO) ;
- des clients/fournisseurs du projet (GPICP) ;
- des tâches (GPLPP) ;
- du paramétrage de l'article de la nomenclature (GPARN, GPPVT).
En voici le détail :
Le numéro d'article, les intitulés complet et réduit, l'établissement de génération de la commande de ventes (GCDV), le choix de la date de la commande, le dépôt, le dépôt client, la classe de ventes, les conditions de facturation particulières, le type des conditions commerciales, le mode de vente, le choix des paramètres 1 à 15 des commandes (GCVP) sont issus du paramétrage de la nomenclature d'articles de ventes (GPPVT).
Le client, la devise, le tiers et l'adresse de facturation sont issus de la tâche (GPLPP).
L'échéance est issue des informations client/fournisseur du projet (GPICP) lorsqu'elles existent.
Le marché peut provenir soit du projet uniquement, soit de la tâche uniquement, ou de la tâche s'il est renseigné sinon celui du projet, selon le paramétrage de la nomenclature d'article (GPPVT).
La quantité de la ligne de panier peut être :
- non renseignée, lorsque le paramétrage de l'article de ventes de la nomenclature (GPPVT) indique que l'article est géré en quantité et que l'affectation de la quantité ne dépend d'aucun numérique ;
- égale à 1, lorsque le paramétrage de l'article de ventes de la nomenclature (GPPVT) indique que l'article est géré en montant ;
- égale à la valeur du numérique indiqué par le paramétrage de l'article de ventes de la nomenclature (GPPVT) si l'affectation de la quantité dépend d'un numérique et que l'article est géré en quantité.
L'unité est issue du paramétrage de l'article de ventes de la nomenclature (GPPVT). Lorsque la quantité est issue d'un numérique de la tâche et que l'unité de ce numérique est différente de celle du paramétrage de l'article, alors la quantité est convertie dans cette dernière.
Le prix de la ligne de panier peut être :
- non renseigné, lorsque le paramétrage de l'article de ventes de la nomenclature (GPPVT) indique que l'affectation du prix tarif ne dépend d'aucun numérique ;
- égal à la valeur du numérique indiqué par le paramétrage de l'article de ventes de la nomenclature (GPPVT) si l'affectation du prix tarif dépend d'un numérique.
L'observation est issue de la référence externe de la tâche si elle est renseignée, sinon égale à celle du projet.
La référence est issue de la référence interne de la tâche si elle est renseignée, sinon égale à celle du projet.
Les CGR A et B sont issus de la tâche lorsque le paramétrage de l'article de la nomenclature (GPPVT) le précise.
La date de prochaine génération de commande dépend du paramétrage de l'article de la nomenclature suivant les occurrences du paramètre DP1QPMCC.
La périodicité est affectée suivant les occurrences du paramètre PERQPPVT.
Le rôle d'une ligne de panier créée automatiquement par un traitement (TPBGPV, TPBGVTV) est systématiquement égal à "G" (généré).
Création d'associations formules-ligne (GPAFL)
Le traitement permet d'associer une formule de révision de prix (GREP) à la ligne de panier lorsque la formule est précisée au niveau de la nomenclature de l'article de ventes (GPPVT).