- Introduction
- Installation du plugin Fusion pour Word
- Office 2010
- Présentation
- Procédure d'installation du plugin et des modules annexes
- Test du plugin
- Office 2013/2016
- Présentation
- Procédure d'installation du plugin et des modules annexes
- Test du plugin
- Création d'un modèle Word
- Présentation
- Création du modèle
- Fusion d'un document Word
- Introduction
- Onglet "Générales"
- Onglet "Paramètres avancés"
- Lancement de la fusion
- Fusion d'un document Mail
- Introduction
- Paramétrage
- Fusion d'autres types de document
- Introduction
- Création du modèle
- Définition de la fusion
- Lancement de la fusion
- Erreurs rencontrées lors de la fusion
Introduction
Le principe de la fusion est de constituer un document bureautique à partir de données issues de n'importe quelle gestion ou consultation de l'interface utilisateur et d'un document modèle.
Le document modèle contient l'agencement, la présentation du document final, mais sans les données.
Les données proviennent de la sélection de lignes de données dans la grille de l'écran de l'interface utilisateur.
Le but est de fusionner le modèle et les données afin d'obtenir un fichier résultat que l'utilisateur peut modifier à sa guise.
Un exemple d'utilisation est la génération de lettres de relance.
L'utilisateur crée son document modèle en y insérant des champs de fusion. Le nom de ces champs de fusion doit correspondre aux noms des champs de la transaction.
Le document modèle peut être de type Word ou être d'un autre type (Texte simple, HTML, XML). Mis à part le format Word, les autres types de modèles doivent contenir une syntaxe compatible avec une mise en forme Workflow Information Manager.
Pour les documents Word, le modèle est créé dans Office Word en ajoutant des "Champs Fusions". Ceux-ci doivent respecter une certaine syntaxe pour qu'ils soient compris.
La fusion est alors appliquée via un plugin pour Word qui doit être installé sur le poste utilisateur exécutant la fusion.
La fonctionnalité de fusion peut aussi gérer le publipostage au sens Word. Le publipostage est une fonctionnalité qui permet de créer un grand nombre de documents dont le contenu est personnalisé, comme pour une fusion classique. Il est possible de générer du publipostage pour éditer des lettres, des étiquettes, mais aussi des mails.
Installation du plugin Fusion pour Word
Un plugin est disponible en standard pour la version Word d'Office :
- 2010 (32 bits ou 64 bits),
- 2013 (32 bits ou 64 bits),
- 2016 (32 bits ou 64 bits).
La localisation du fichier d'installation sur le serveur Web est [WebApp_Home]\tools\qlcfusion
Office 2010
Présentation
Le plugin Fusion pour Word 2010 nécessite l'installation de modules annexes si nécessaire.
Cette installation doit se faire sur chaque poste utilisateur voulant utiliser la fusion. Dans un environnement TSE ou CITRIX, l'installation se fait une seule fois sur le ou les serveur(s) en question.
Modules annexes :
- Windows Installer 3.1
- Microsoft .NET Framework 4 (version minimale)
- Microsoft Visual Studio Tools for Office Runtime (x86) version 10.0.30319 (version minimale)
- Module linguistique Microsoft Visual Studio Tools for Office Runtime (x86) version 10.0.30319 (version minimale)
Procédure d'installation du plugin et des modules annexes
Cette installation doit se faire avec un compte Administrateur du poste utilisateur :
1) Installer le plugin Fusion pour Word 2010
Fichier InstallQlcFusion_Office2010-x86_[version_plugin].msi pour une version d'Office 2010 32 bits.
Fichier InstallQlcFusion_Office2010-x64_[version_plugin].msi pour une version d'Office 2010 64 bits.
Suivant la version d'Office 2010, 32 ou 64 bits, l'installeur n'est pas le même. La version du système d'exploitation n'a pas d'importance.
Ces deux fichiers sont disponibles sur le serveur Web dans le répertoire [WebApp_Home]\tools\qlcfusion
La vérification de la présence des modules annexes peut être faite visuellement dans "Panneau de configuration > Ajout/Suppression de programmes"
2) Pour installer Windows Installer 3.1 si nécessaire :
Fichier WindowsInstaller-KB893803-v2-x86.exe disponible en téléchargement sur un site approprié
3) Pour installer Microsoft .NET Framework 4 si nécessaire :
Fichier dotNetFx40_Full_x86_x64.exe disponible en téléchargement sur un site approprié
4) Pour installer Microsoft Visual Studio Tools for Office Runtime (x86) si nécessaire :
Fichier vstor40_x86.exe disponible en téléchargement sur un site approprié
(choisir vstor40_x64.exe pour un environnement 64 bits)
5) Pour installer Module linguistique Microsoft Visual Studio Tools for Office Runtime (x86) si nécessaire :
Fichier vstor40_LP_x86_fra.exe disponible en téléchargement sur un site approprié
(choisir vstor40_LP_x64_fra.exe pour un environnement 64 bits)
Test du plugin
- Ouvrir Word
- Une procédure d'activation du plugin s'exécute automatiquement (elle ne sera à faire que la première fois)
- La barre d'outils de Word doit présenter un nouvel onglet

Office 2013/2016
Présentation
Cette partie d'installation est aussi valable pour Office 2016.
Le plugin Fusion pour Word 2013 nécessite l'installation de modules annexes si nécessaire.
Cette installation doit se faire sur chaque poste utilisateur voulant utiliser la fusion. Dans un environnement TSE ou CITRIX, l'installation se fait une seule fois sur le ou les serveur(s) en question.
Modules annexes :
- Microsoft .NET Framework 4 (version minimale)
- Microsoft Visual Studio Tools for Office Runtime (x86) version 10.0.30319 (version minimale)
Procédure d'installation du plugin et des modules annexes
Cette installation doit se faire avec un compte Administrateur du poste utilisateur :
1) Installer le plugin Fusion pour Word 2013
Fichier InstallQlcFusion_Office2013-x86-x64_[version_plugin].exe disponible sur le serveur Web dans le répertoire [WebApp_Home]\tools\qlcfusion
Cet installeur peut s'installer sur une version 32 ou 64 bits d'Office 2013.
La vérification de la présence des modules annexes peut être faite visuellement dans "Panneau de configuration > Ajout/Suppression de programmes"
2) Pour installer Microsoft .NET Framework 4 si nécessaire :
Fichier dotNetFx40_Full_x86_x64.exe disponible en téléchargement sur un site approprié
(prendre celui disponible pour Office 2010)
3) Pour installer Microsoft Visual Studio Tools for Office Runtime (x86) si nécessaire :
Fichier vstor40_x86.exe disponible en téléchargement sur un site approprié
(prendre celui disponible pour Office 2010)
(choisir vstor40_x64.exe pour un environnement 64 bits)
Test du plugin
- Ouvrir Word
- Une procédure d'activation du plugin s'exécute automatiquement (elle ne sera à faire que la première fois)
- La barre d'outils de Word doit présenter un nouvel onglet

Création d'un modèle Word
Présentation
Le document modèle peut être de type Word ou être d'un autre type (Texte simple, HTML, XML). Mis à part le format Word, les autres types de modèles doivent contenir une syntaxe compatible avec une mise en forme Workflow Information Manager.
Pour ce qui est du modèle Word, plusieurs cas peuvent se présenter :
- Vous utilisiez déjà les relances Word. Vous pouvez donc modifier le fichier modèle existant pour le rendre compatible.
- Vous n'utilisiez pas les relances Word, vous devez donc créer le fichier modèle à partir de Word.
- Vous souhaitez faire du Publipostage (lettres, étiquettes ou mail) au sens Word, vous devez donc créer le fichier modèle à partir de Word.
Attention, le fichier modèle doit avoir l'extension .docx ou .dotx pour que la fusion fonctionne (les formats .doc et .dot ne sont pas gérés).
Création du modèle
La création du fichier modèle se fait au travers de Word en saisissant les textes et/ou les tableaux désirés (Les tableaux ne sont pas gérés lorsque la fusion est de type Publipostage). Le principe est d'y inclure des champs de fusion pour choisir quelles données doivent être insérées.
Pour créer un champ de fusion dans Word :
- ouvrir l'onglet "Insertion" ;
- ouvrir la liste de choix "Quickpart" ;
- choisir l'option "Champ..." ;
- sélectionner "ChampFusion" ;
- donner au nom du champ le code de la zone de l'interface utilisateur (exemple : tieocpie).


Le nom des "Champs Fusions" doit correspondre au nom des champs définis dans l'écran de l'interface utilisateur.
Si vous utilisez déjà les relances Word à partir de l'écran GRAC, il faut adapter le nom des champs de fusion de votre modèle.
Deux types de "Champs Fusions" peuvent être utilisés :
Les champs de fusion simple
Les champs de fusion simple sont des champs que l'on retrouvera dans le document sous forme de phrase, de texte. Ils doivent correspondre à une donnée unique de Cegid XRP Ultimate.
Exemple de champs de fusion simple pour un modèle d'adresse :

Résultat :

Les champs de fusion contenus dans un tableau
Les champs de fusion contenus dans un tableau permettent d'alimenter ce dernier avec les données sélectionnées dans la grille de l'écran (Les tableaux ne sont pas gérés lorsque la fusion est de type Publipostage).
Exemple de champs de fusion contenus dans un tableau :

Résultat :

Fusion d'un document Word
Introduction
Une fois le modèle Word créé, il est nécessaire d'associer ce dernier à la transaction de l'interface utilisateur. De plus, il faut définir quelles sont les colonnes de la grille que le plugin retrouvera dans le modèle.
S'il y a plusieurs modèles, il est tout à fait possible de définir plusieurs fusions pour un même écran.
La mise en place d'une fusion se fait par l'intermédiaire de la "Personnalisation de la transaction" d'une transaction en utilisant l'interface utilisateur RIA car la fonctionnalité de personnalisation n'existe pas dans la ligne technologique HTML5. Personnalisation faite en RIA pour avoir le résultat dans une des interfaces utilisateurs de la technologie HTML5.
- Ouvrir le mnémonique sur lequel vous souhaitez utiliser la fusion (dans notre exemple, il s'agit de GRAC).
- Dans le menu "Transaction", choisir "Personnalisation de la transaction".
- Vous obtenez une arborescence dans laquelle se trouve l'élément "Fusions".
- Se positionner sur le dossier "Fusion".
- Cliquer sur "Créer un type de fusion".
Deux onglets sont présents dans l'outil de personnalisation.
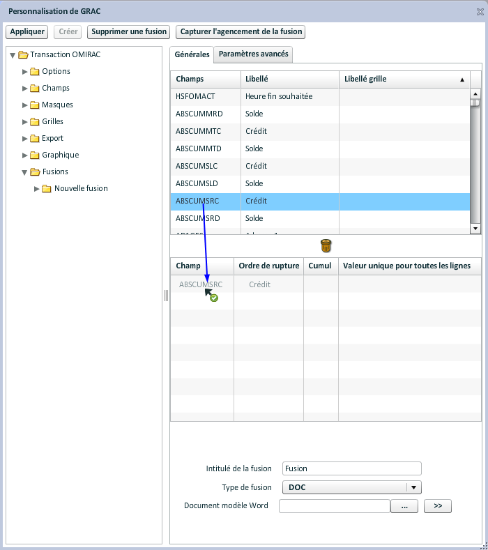
Onglet "Générales"
Dans cet onglet :
- Saisir "L'intitulé de la fusion".
- Choisir "DOC" comme type de fusion, pour indiquer que le modèle est un modèle Word.
Si la fusion est de type Publipostage, il faudra indiquer "DOC" comme type de fusion s'il s'agit d'un Publipostage au format Lettres ou Etiquettes, et "MAIL" comme type de fusion, s'il s'agit d'un Publipostage au format Mail.
- Utiliser le bouton d'exploration de fichiers
afin de sélectionner le document modèle Word.
Au moment du chargement du fichier Word (upload), la "grille du bas" (champs traités par la fusion) est automatiquement alimentée. En effet, l'upload est suivi de l'analyse du fichier qui permet alors de déterminer quels sont les champs de type Fusion présents dans le document modèle Word.
La "grille du haut" fournit la liste de tous les champs disponibles sur la grille du mnémonique en cours.
La "grille du bas" contient la liste des champs utilisés dans votre fichier modèle. Pour qu'un "champ fusion" de votre fichier modèle soit remplacé par sa valeur, il faut impérativement que le champ soit présent dans cette grille.

La colonne "Champ" indique le nom du champ
La colonne "Ordre de rupture" :
- Pour une fusion de type différent de "DOC", la définition de l'ordre de rupture permettra de régler les ruptures que vous souhaitez obtenir dans votre document modèle WIM.
- Pour une fusion de type DOC ne gérant pas le publipostage (case à cocher dans les paramètres avancés), la définition de l'ordre de rupture sur le champ permettra d'alimenter les tableaux présents dans votre document modèle Word.
Exemple : le document modèle Word contient deux tableaux consécutifs avec des données à fusionner. Le champ défini en rupture 1 possède deux valeurs distinctes dans la grille : A et B. Dans ce cas, toutes les lignes de données sélectionnées ayant la valeur A iront dans le premier tableau, et toutes les lignes de données sélectionnées ayant la valeur B iront dans le deuxième tableau du document modèle Word.
En définissant une rupture 2, on peut alors gérer des sous-ruptures dans les tableaux.
- Pour une fusion de type DOC gérant le publipostage (case à cocher dans les paramètres avancés), la définition de l'ordre de rupture sur le champ permettra de créer autant de documents qu'il y a de valeurs différentes dans la grille.
Exemple : le document modèle Word est une fiche d'article qui fournit toutes les informations nécessaires pour un article donné. Si vous souhaitez obtenir un document par article, la rupture sera à définir sur le champ qui représente l'article dans la grille. Lors de l'exécution de la fusion, si plusieurs articles sont sélectionnés dans la grille, alors vous obtiendrez un document par article.
- Pour une fusion de type MAIL gérant le publipostage (case à cocher dans les paramètres avancés), la définition de l'ordre de rupture sur le champ permettra de créer autant de mails qu'il y a de valeurs différentes dans la grille.
Exemple : le document modèle Word est une invitation à envoyer à un contact. Si vous souhaitez envoyer un mail à chacun de vos contacts, la rupture sera à définir sur le champ qui représente l'adresse mail dans la grille. Lors de l'exécution de la fusion, si plusieurs contacts sont sélectionnés dans la grille, alors automatiquement un mail sera envoyé à chaque contact.
Pour le publipostage, on ne peut pas avoir de deuxième rupture.
La liste des cases à cocher "Cumul" permet d'ajouter la somme des montants en bas du tableau dans le document final. La colonne sur laquelle cette option est positionnée doit être numérique.
Exemple :
Comme dans certains cas, le cumul des colonnes entières pose problème ; seules les colonnes de type Décimale sont cumulées (cochées) automatiquement. De ce fait, les colonnes de type Entière sont cumulées au bon vouloir de l'utilisateur.
Cette caractéristique n'est pas gérée pour une fusion de type publipostage Word (case à cocher dans les paramètres avancés)
La liste des cases à cocher "Valeur unique pour toutes les lignes" indique que les valeurs dans la grille pour ce champ devront être uniques afin d'être cohérent avec le document modèle. Cela signifie qu'un contrôle est effectué pour vérifier cette unicité au moment de la fusion. Dans le cas contraire, un message apparaît et la fusion n'est pas exécutée.
D'une manière générale, les champs de fusion simples doivent avoir l'option "Valeur unique pour toutes les lignes".
Cette caractéristique n'est pas gérée pour une fusion de type publipostage Word (case à cocher dans les paramètres avancés)
Onglet "Paramètres avancés"
Des paramètres supplémentaires peuvent être précisés dans l'onglet "Paramètres avancés" :

La notion de tableau dans les paramètres avancés est liée aux lignes de données sélectionnées dans la grille au moment de la fusion. Toutes les lignes de données sélectionnées dans la grille seront prises en compte par le plugin et, pour chaque ligne sélectionnée dans la grille, une ligne sera insérée dans le bon tableau.
Pour une fusion de type Publipostage, les tableaux n'étant pas gérés, pour chaque ligne sélectionnée dans la grille, une lettre sera créée (Publipostage de type DOC) ou un mail sera envoyé (Publipostage de type MAIL).
Le champ "Nombre de tableaux gérés dans le modèle" permet d'indiquer le nombre de tableaux que le plugin devra alimenter. Si, dans le document modèle, vous avez des tableaux qui ne comportent pas de données à fusionner, il ne faudra pas les compter dans le nombre de tableaux.
Cette caractéristique n'est pas gérée pour une fusion de type publipostage Word (case à cocher dans les paramètres avancés)
Le champ "Numéro du premier tableau géré dans le modèle" permet d'indiquer le numéro du premier tableau que le plugin doit alimenter. Par exemple, si dans le document modèle le premier tableau alimenté par des données fusionnées se trouve en deuxième position, il faudra indiquer le chiffre 2.
Attention : Les tableaux avec des données devant être fusionnées doivent être consécutifs.
Cette caractéristique n'est pas gérée pour une fusion de type publipostage Word (case à cocher dans les paramètres avancés)
Le champ "Numéro du tableau récapitulatif" permet d'indiquer le numéro du tableau récapitulatif que le plugin doit alimenter.
Par défaut, le tableau récapitulatif contient les sous-totaux de tous les tableaux gérés dans le modèle. On peut cependant définir entre crochets la position des tableaux pour lesquels les sous-totaux doivent alimenter le tableau récapitulatif.
Prenons l'exemple suivant dans le document modèle :
- Le tableau 1 est le tableau récapitulatif dans le document modèle.
- Le tableau 2 est le tableau des pièces échues, par exemple, dans le document modèle.
- Le tableau 3 est le tableau des pièces non échues, par exemple, dans le document modèle.
Dans le champ Numéro du tableau récapitulatif, on saisit la valeur : 1[2]
Via ce paramétrage, on indique que seuls les sous-totaux du tableau des pièces échues seront présents dans le tableau récapitulatif.
Si [2] n'avait pas été défini, alors les sous-totaux du tableau des pièces échues et ceux du tableau des pièces non échues auraient été présents dans le tableau récapitulatif (fonctionnement par défaut).
Attention : Les tableaux avec des données devant être fusionnées doivent être consécutifs.
Exemple de numérotation des caractéristiques Nombre de tableaux gérés dans le modèle, Numéro du premier tableau géré dans le modèle et Numéro du tableau récapitulatif par rapport au document modèle :
- Exemple n°1 - Le document modèle possède deux tableaux : le premier tableau est le tableau des pièces échues, le deuxième est le tableau des pièces non échues.
Nombre de tableaux gérés dans le modèle = 2
Numéro du premier tableau géré dans le modèle = 1
Numéro du tableau récapitulatif = Ne rien saisir dans ce champ
- Exemple n°2 - Le document modèle possède trois tableaux : le premier tableau est le tableau récapitulatif, le deuxième celui des pièces échues, le troisième celui des pièces non échues.
Nombre de tableaux gérés dans le modèle = 3
Numéro du premier tableau géré dans le modèle = 1
Numéro du tableau récapitulatif = 1
- Exemple n°3 - Le document modèle possède trois tableaux : le premier tableau est le tableau des pièces échues, le deuxième est le tableau récapitulatif, le troisième est celui des pièces non échues.
Nombre de tableaux gérés dans le modèle = 3
Numéro du premier tableau géré dans le modèle = 1
Numéro du tableau récapitulatif = 2
- Exemple n°4 - Le document modèle possède quatre tableaux : le premier tableau est un tableau sans donnée à fusionner (il ne doit pas être pris en compte par le plugin lors du traitement des tableaux), le deuxième est le tableau récapitulatif, le troisième celui des pièces échues, le quatrième celui des pièces non échues.
Nombre de tableaux gérés dans le modèle = 3
Numéro du premier tableau géré dans le modèle = 2
Numéro du tableau récapitulatif = 2
- Exemple n°5 - Le document modèle possède quatre tableaux : le premier tableau est un tableau sans donnée à fusionner (il ne doit pas être pris en compte par le plugin lors du traitement des tableaux), le deuxième est le tableau des pièces échues, le troisième est le tableau récapitulatif, le quatrième est celui des pièces non échues.
Nombre de tableaux gérés dans le modèle = 3
Numéro du premier tableau géré dans le modèle = 2
Numéro du tableau récapitulatif = 3
- Exemple n°6 - Le document modèle possède cinq tableaux : le premier tableau est un tableau sans donnée à fusionner (il ne doit pas être pris en compte par le plugin lors du traitement des tableaux), le deuxième est le tableau des pièces échues, le troisième est le tableau récapitulatif, le quatrième est celui des pièces non échues, le cinquième est un tableau sans donnée à fusionner (il ne doit pas être pris en compte par le plugin lors du traitement des tableaux).
Nombre de tableaux gérés dans le modèle = 3
Numéro du premier tableau géré dans le modèle = 2
Numéro du tableau récapitulatif = 3
Dans tous ces exemples, le tableau récapitulatif contient les sous-totaux du tableau des pièces échues et ceux du tableau des pièces non échues.
Cette caractéristique n'est pas gérée pour une fusion de type publipostage Word (case à cocher dans les paramètres avancés)
Le champ "Libellé du cumul général" permet de définir un libellé qui sera édité dans le document final sur la ligne des cumuls et la première colonne.
Exemple :
Cette caractéristique n'est pas gérée pour une fusion de type publipostage Word (case à cocher dans les paramètres avancés)
L'option "Prise en compte des cumuls dans les tableaux" permet de maitriser l'édition des cumuls dans les tableaux qui était systématique auparavant.
Cette caractéristique n'est pas gérée pour une fusion de type publipostage Word (case à cocher dans les paramètres avancés)
Le champ "Répertoire" de sauvegarde permet de renseigner le répertoire de sauvegarde dans lequel le document résultat sera sauvegardé. Il est possible de définir un chemin dépendant d'une information de l'interface utilisateur en écrivant un nom de champ entre le caractère # (exemple : c:\temp\#TIEOCPIE# le répertoire aura le nom du tiers).
Cette caractéristique n'est pas gérée pour une fusion de type publipostage Word (case à cocher dans les paramètres avancés)
Le champ "Nom du fichier" permet d'affecter automatiquement un nom au document résultat. Il est possible de définir un nom dépendant d'une information de l'interface utilisateur en écrivant un nom de champ entre le caractère # (exemple : #TIEOCPIE# le document résultat portera le nom du tiers).
Attention : Le nom de fichier ne doit pas avoir l'extension :
Syntaxe autorisée : test_fusion ou #TIEOCPIE#_fusion
Cette caractéristique n'est pas gérée pour une fusion de type publipostage Word (case à cocher dans les paramètres avancés)
Le champ "Nom du champ" dans la partie Choix de la fusion permet de renseigner le nom de la colonne dans la grille qui donne le nom du document modèle Word à ouvrir automatiquement. En effet, lorsqu'il existe plusieurs fusions associées à un même mnémonique, lors de l'exécution de la fusion de lignes de données, la liste des fusions disponibles apparaît. L'utilisateur doit alors choisir quelle est la fusion à ouvrir. Lorsque ce champ est paramétré, alors, ce choix ne s'effectuera plus. La fusion adéquate s'ouvrira automatiquement en fonction de la valeur de la colonne dans la grille.
Toutefois, si parmi les fusions disponibles, aucune ne possède un document modèle Word correspondant, alors la liste des fusions disponibles apparaîtra, redonnant ainsi la possibilité à l'utilisateur de choisir sa fusion.
Attention : la valeur de la colonne dans la grille paramétrée dans le champ "Choix de la fusion" doit indiquer le nom du document modèle Word à ouvrir. Cette valeur correspond au nom du document modèle Word à ouvrir sans l'extension du fichier.
De plus, le paramétrage de ce champ est réalisé pour une seule fusion de la liste. Il est donc valable pour toutes les fusions.
Syntaxe autorisée : #[NOM_COLONNE]#
On peut compléter la syntaxe autorisée en ajoutant le caractère *. En utilisant ce caractère, on indique qu'on souhaite avoir la liste de toutes les fusions dont le nom du document modèle commence par la valeur de la colonne dans la grille paramétrée dans le champ "Choix de la fusion".
Syntaxe autorisée : #[NOM_COLONNE]#*
Exemple : cinq fusions sont paramétrées dans la personnalisation de la transaction. Parmi les cinq fusions, trois d'entre elles ont comme nom de document modèle modele1.docx, modele1_1.docx et modele1_2.docx.
La syntaxe du champ Choix de la fusion est : #WMODELE#*
Dans la grille de la transaction, la colonne WMODELE vaut modele1
Au travers de ce paramétrage et de contexte, lors de l'exécution de la fusion de lignes de données, la liste des fusions associées aux documents modele1.docx, modele1_1.docx et modele1_2.docx apparaît.
Le champ "Nom de la macro à exécuter" permet de renseigner le nom de la macro à exécuter au terme de la fusion.
L'option "Méthode de fusion Word". Par défaut, le principe de la fusion de documents consiste à remplacer les champs Fusions du document par leur valeur présentes dans la transaction (méthode de substitution).
Lorsque vous avez besoin de modifier le document en fonction des données via une macro par exemple, vous devez cocher cette case. En effet, lorsque cette case est cochée, la fusion de document par défaut est remplacée par celle de Word. Dans ce cas, un fichier "Source de données" est créé en parallèle de la fusion, et la macro écrite dans votre document peut accéder aux données.
L'option "Publipostage Word" permet d'exécuter le publipostage de Word. Le publipostage permet de créer un grand nombre de lettres types dont le contenu est personnalisé, comme pour une fusion classique.
Attention : Lorsqu'on utilise le publipostage comme fusion, si le document modèle Word contient des tableaux, ils ne seront pas traités par la fusion. La fusion de documents en RIA n'est pas capable de gérer cette fonctionnalité lorsque le publipostage est demandé.
Lorsque vous choisissez de faire du publipostage, par défaut, il s'agira d'un publipostage de type Lettres. Si vous souhaitez réaliser du publipostage de mails (mailing), il faudra alors sélectionner l'occurrence E-Mail
Le champ "Sujet du mail" permet de définir le sujet du mail envoyé
Une fois le paramétrage effectué, il suffit d'enregistrer la personnalisation.
La réouverture de la transaction est obligatoire pour que le paramétrage soit pris en compte.
Lancement de la fusion
Une fois que la recherche des données a été faite dans la transaction (ici GRAC), l'utilisateur sélectionne les lignes de données concernées par la fusion.

L'exécution de la fusion se fait à partir du menu "Transaction", puis "Fusionner les lignes de données".

Le lancement de la fusion ouvre le document modèle à l'écran, puis déclenche la macro Word livrée dans le plugin pour alimenter les différents champs de fusion.
Exemples : document modèle (modele1.docx)(DOCX - 14 Ko)(Format DOCX - 14 Ko) document final (resultat.docx)(DOCX - 14 Ko)(Format DOCX - 14 Ko)
Dans le cas, où il existe plusieurs fusions pour une transaction, une boîte proposant la liste des fusions s'affiche et permet à l'utilisateur de faire son choix.
Fusion d'un document Mail
Introduction
La fusion de type MAIL permet d'envoyer un mail à un (une ligne de données sélectionnée dans la grille) ou plusieurs destinataires (plusieurs lignes de données sélectionnées dans la grille). La fusion de type MAIL est basée sur le publipostage Word lorsqu'on utilise le publipostage de Messages électroniques dans Word.
De ce fait, certaines conditions doivent être respectées :
- Outlook doit être installé et configuré sur le poste exécutant la fusion de type MAIL (Les mails sont envoyés par Outlook),
- Word doit être installé sur le poste exécutant la fusion de type MAIL,
- Les versions d'Outlook et de Word doivent être les mêmes (exemple : Word 2013 et Outlook 2013; Word 2016 et Outlook 2016).
De plus, l'expéditeur du mail est le compte Outlook paramétré sur le poste utilisateur qui exécute la fusion MAIL.
Paramétrage
Une fois que les prérequis sont satisfaits, vous pouvez utiliser la fusion de type MAIL.
La fusion de type MAIL consiste à créer un document modèle Word qui sera le mail envoyé à chaque destinataire. Le document modèle Word ne sera pas attaché au mail, son contenu sera directement intégré dans le corps du mail. La création du document modèle Word est identique à celle d'une fusion de type DOC (voir création du document modèle Word)
Une fois le document modèle Word créé, il faut l'associer à la transaction à partir de la personnalisation de la fusion via le bouton
et choisir comme type de fusion l'occurrence MAIL.
Pour que la fusion de type MAIL fonctionne, il faut que dans la grille de la transaction, il existe un champ qui ait comme valeur l'adresse e-mail du destinataire et que cette valeur soit différente pour chaque ligne de données. Le champ devra être ajouté aux champs de la Fusion et défini comme rupture.
Comme la fusion de type MAIL correspond à du Publipostage, il faut :
- dans l'onglet Générales, pour les champs de la fusion, ajouter le champ de la grille qui contient l'adresse e-mail du destinataire comme étant la rupture. Pour ce faire, saisir 1 dans la colonne ordre de rupture pour ce champ ;
- dans l'onglet Générales, aucun des champs ajoutés ne doit avoir la case Valeur unique pour toutes les lignes cochée (comme il s'agit d'un Publipostage, ces champs seront forcément considérés comme étant unique) ;
- dans les Paramètres avancés, la case Publipostage Word doit être cochée ;
- dans les Paramètres avancés, le type E-mail doit être sélectionné ;
- dans les Paramètres avancés, le sujet du mail contiendra le libellé que vous souhaitez écrire dans le sujet de votre mail. Pour information, il est possible dans cette zone de renseigner le nom d'un champ de l'écran entre # (il sera automatiquement remplacé par sa valeur dans l'écran et devra avoir la même valeur si plusieurs lignes de données sont sélectionnées).
Une fois le paramétrage effectué, lors de l'exécution de la fusion :
- le document modèle Word créé pour le mail s'ouvre dans Word ;
- le Publipostage Word s'exécute automatiquement ;
- les mails sont envoyés à chaque destinataire (Attention : les mails partent automatiquement, vous n'aurez pas la possibilité de les modifier juste avant qu'ils ne partent. Les mails envoyés se retrouvent dans les éléments envoyés du compte Outlook paramétré sur le poste qui a exécuté la fusion) ;
- Word se referme automatiquement.
Fusion d'autres types de document
Introduction
Le champ "Type de fusion" permet de définir le format du document généré. En plus du format Word avec le type de fusion DOC, il est possible de gérer d'autres formats :
TXT : le résultat est sous forme de texte simple (.txt) ;
XML : le résultat est sous forme de fichier XML (.xml).
Ces types de fusion sont interprétés par le runtime de Workflow Information Manager. Il n'est pas nécessaire de posséder l'Application.
Création du modèle
La création du modèle de ces formats de fichier doit respecter la syntaxe utilisée pour les mises en forme Workflow Information Manager. Le principe est d'y inclure des variables $XXXXX pour choisir quelles données doivent être insérées.
Comme pour Workflow Information Manager, le modèle peut être conçu pour produire un format TXT, HTML ou XML.
TXT : le modèle doit être conçu pour un format texte simple. Il est interprété par Workflow Information Manager et le résultat est ouvert avec l'extension .txt.
XML : le modèle doit être conçu pour un format XML. Il est interprété par Workflow Information Manager et le résultat est ouvert avec l'extension .xml.
Exemple de modèle pour obtenir un format HTML (ici il s'agit d'une fusion pour la consultation des pièces CCPIE) :

Résultat HTML :

Définition de la fusion
Une fois le modèle créé, il est nécessaire d'associer ce dernier à la transaction comme pour les modèles Word.
Onglet "Générales"
De la même façon, il faut définir quelles sont les colonnes de la grille impliquées dans le modèle Workflow Information Manager.
Les montants seront automatiquement cochés pour obtenir leurs cumuls. Il est peut être nécessaire d'en décocher pour la cohérence avec le modèle (voir les lignes !CUMnn! dans le modèle).
Il est également obligatoire de vérifier quelles sont les colonnes de rupture ainsi que l'ordre en correspondance avec le modèle (voir les lignes !DEFRUPnn! dans le modèle).
Onglet "Paramètres avancés"
Non utilisé pour ces formats de fusion.
Lancement de la fusion
Même ergonomie que pour la fusion Word.
Erreurs rencontrées lors de la fusion
Lors de l'exécution d'une fusion au format Word, les erreurs successives ci-dessous peuvent apparaître :



Cette erreur provient d'un paramètre présent dans Word. En effet, les fichiers liés à la génération de la fusion sont stockés dans un répertoire sur le serveur WEB. Or suivant l'architecture, Word peut considérer que ce répertoire est dangereux.
Pour résoudre ce problème, il faut modifier un paramètre dans les Options de Word, comme décrit ci-dessous. En décochant cette case, la fusion fonctionne.
